近日,西安交通大学建筑节能研究中心王沣浩教授团队在《Renewable Energy》(中科院Q1,TOP,IF=9.0)、《Geothermal Energy》(中科院Q2,IF=2.9)、《Applied Energy》(中科院Q1,TOP,IF=10.1)等国际期刊上发表中深层地埋管地热系统性能分析相关论文。
研究背景
双碳目标驱动下,地热能因具有储量巨大、分布广泛、性能稳定等特点,在北方城镇建筑清洁供热转型过程中受到广泛关注。相较浅层地源热泵系统,中深层地埋管地热供热系统具有占地面积小、取热量大等优势,同时其通过埋地金属套管内循环介质的闭式循环提取岩土中赋存的地热能,具有取热不取水的特点。但中深层地埋管地热系统钻井成本较高,亟需开展仿真计算模型开发及系统设计参数优化,从而在确保系统长期稳定运行的前提下降低投资成本。
论文主要内容
在《Renewable Energy》期刊上发表的论文题目为“Field test and long-term heat extraction performance evaluation of the deep U-type borehole heat exchanger system”。团队与陕西煤田地质集团、德国亥姆霍兹环境研究中心、弗莱贝格工业大学合作,针对陕西省某中深层U型管地热供热系统开展了工程测试,并基于OpenGeoSys计算平台开发了数值计算模型。此外,还依托所开发的计算模型开展了长期性能分析及设计参数优化,相关结论可为未来工程设计提供参考建议。中心成员蔡皖龙助理教授为论文第一作者。

论文创新点:
论文报道了某中深层U型管地热系统实际测试数据,并开展了计算模型开发、长期性能分析及系统参数优化。
论文剪影

图1 中深U型地埋管计算模型开发

图2 中深U型管地热供热系统长期性能分析
论文引用格式:
Wanlong Cai, Fenghao Wang, Yuping Zhang, Jinghua Jiang, Qiuwang Wang, Haibing Shao, Olaf Kolditz, Thomas Nagel, Chaofan Chen*. Field test and long-term heat extraction performance evaluation of the deep U-type borehole heat exchanger system[J]. Renewable Energy (2024): 122171.
论文主要内容
在《Geothermal Energy》期刊上发表的论文题目为“Numerical investigation on the influence of groundwater flow on long-term heat extraction performance of deep borehole heat exchanger array”。团队针对中深层地埋管群供热系统开展了地下水渗流影响下的长期性能分析及管群内交互特性量化研究。此外,还进行了管间负荷迁移特性分析及地温场变化规律研究,相关结论可为相关工程设计提供参考。中心博士生杨雄为论文第一作者,王沣浩教授及蔡皖龙助理教授为论文共同通讯作者。

论文创新点:
论文探究了地下水渗流作用下中深层地埋管群系统长期运行性能变化规律及管间交互特性,量化分析了不同地下水渗流水平对系统管间负荷迁移比例及地温场变化规律的影响程度大小。
论文剪影

图3 不同地下水渗流流动模式

图4 地温场长期运行变化规律分析
论文引用格式:
Xiong Yang, Wanlong Cai*, Yongpeng Li, Ming Wang, Yanlong Kong, Fenghao Wang*, Chaofan Chen. Field test and long-term heat extraction performance evaluation of the deep U-type borehole heat exchanger system[J]. Geothermal Energy (2024): 12: 1-28.
论文主要内容
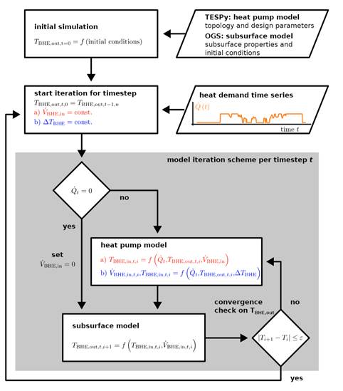
在《Applied Energy》期刊上发表的论文题目为“Thermal performance response and heat load redistribution mechanism of a deep U-type borehole heat exchanger in heating systems”。团队与德国弗莱贝格工业大学、中国科学院地质与地球物理研究所、德国宇航中心、亥姆霍兹环境研究中心、联邦地球科学与自然资源研究所、柏林工业大学等单位合作,依托OpenGeoSys计算平台及TESPy热力学工具包开展了中深层U型管耦合热泵供热系统动态性能仿真模型开发。进而阐明了长期运行过程系统内负荷分配机制,并基于所开发的计算模型进行了热泵设计参数敏感性分析。德国弗莱贝格工业大学陈超凡副研究员为论文第一作者及通讯作者,中心成员蔡皖龙助理教授为共同通讯作者。

论文创新点:
论文首次开发了中深层地埋管耦合热泵动态性能仿真模型,阐明了系统内部负荷分配机制并开展了热泵设计参数优化。此外还探讨了将该系统与城镇供热系统联动运行的可行性与灵活性。
论文剪影

图5 中深U型地埋管耦合热泵动态性能计算逻辑

图6 热泵动态性能分析及工质优选

图7 耦合供热管网动态性能评估及灵活性分析
论文引用格式:
Chaofan Chen*, Francesco Witte, Reza Taherdangkoo, Wanlong Cai*, Shuang Chen, Yanlong Kong, Haibing Shao, Mathias Hofmann, Thomas Nagel. Thermal performance response and heat load redistribution mechanism of a deep U-type borehole heat exchanger in heating systems [J]. Applied Energy (2025): xx: x-xx. (出版中)